Delete a default note to an invoice
Since adding Pinch Payments I found a note saying "Updated to use Pinch Payments"
How can I get rid of this? What I have read elsewhere here, is that one can't add a default note.
Thanks in Advance.
Answers
-
Hi Jean,
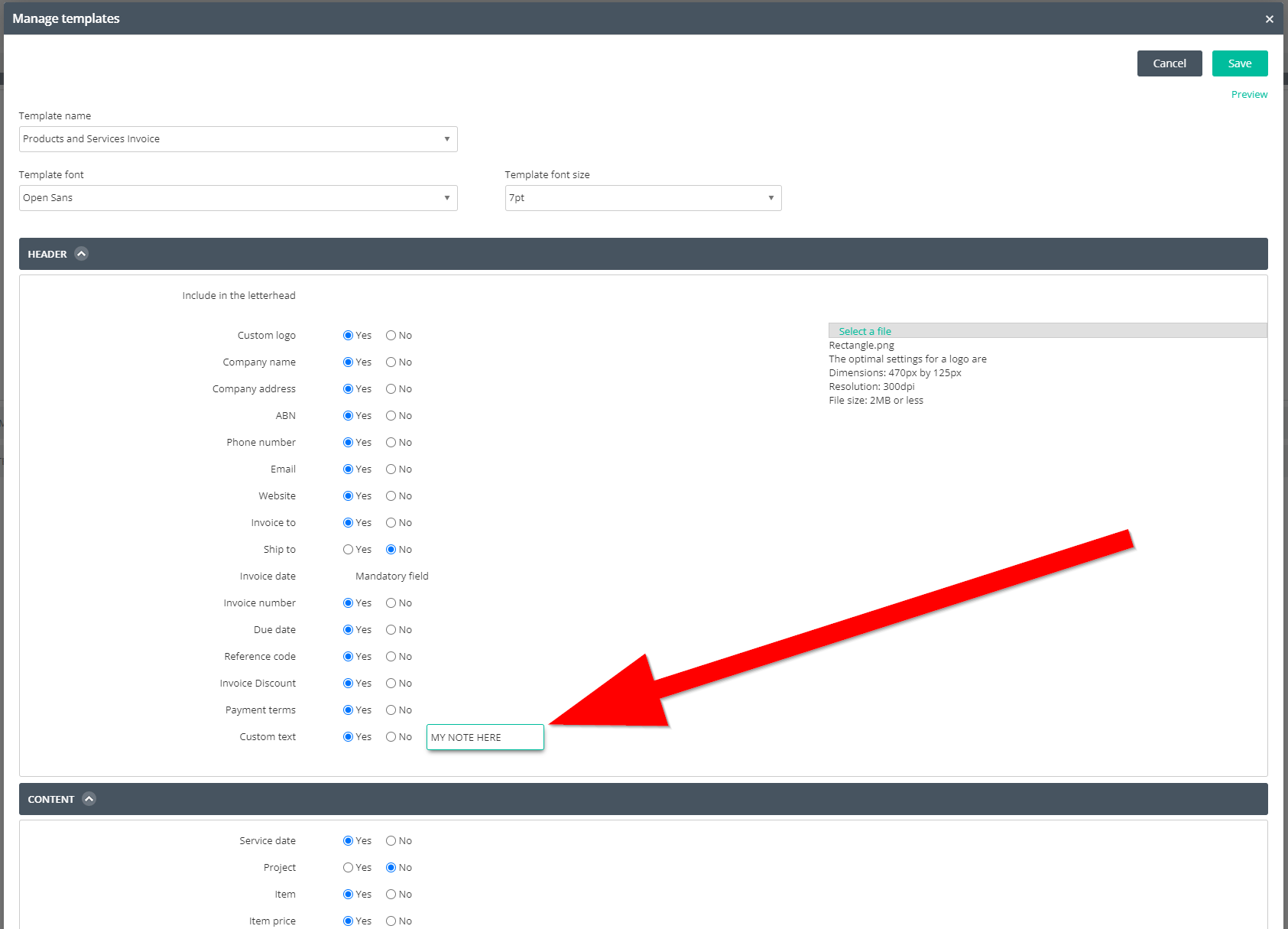
Where is this particular note appearing on the invoice?
Check the Custom Text option in the template settings (screenshot below).
0 -
The Note was in Notes that appears above the Custom Text option when I look at an invoice. It said "Updated for Pinch Payments" and in the Custom Text part, the URL was written. It is seemed to appear on each invoice since I started the process with Pinch, which is still in progess. I was able to delete the passages, but not before they were emailed out, as I don't do the invoicing. The guy who does, doesn't know anything about it when I asked, so I assume it is something to do with Pinch and when I tried to sync with Reckon One. If I start an invoice by clicking on "Add" the passages now don't show, only the passages I inputted do. It seems odd, maybe have to wait until our guy does another invoice to find out if it still does it.
0 -
The note "updated to use Pinch Payments" and the URL still shows on every new invoice.
I think it is because I made the mistake of syncing Pinch with Reckon One, but the Pinch service hasn't been approved yet by them. I don't want this on every invoice, how do I get rid of it altogether? At least to stop the "updated" part from appearing in Notes that we would use for our notes to customers.
The URL in payment method is okay where it is, except it isn't live yet. It would be nice to get rid of it until then.
Can you do this please?
0

